dgx-spark-playbooks/nvidia/flux-finetuning/assets
2025-10-05 00:20:17 +00:00
..
flux_assets chore: Regenerate all playbooks 2025-10-05 00:20:17 +00:00
flux_data chore: Regenerate all playbooks 2025-10-04 21:21:42 +00:00
workflows chore: Regenerate all playbooks 2025-10-04 21:21:42 +00:00
Dockerfile.inference chore: Regenerate all playbooks 2025-10-04 21:21:42 +00:00
Dockerfile.train chore: Regenerate all playbooks 2025-10-04 21:21:42 +00:00
inference.sh chore: Regenerate all playbooks 2025-10-04 21:21:42 +00:00
README.md chore: Regenerate all playbooks 2025-10-05 00:20:17 +00:00
train.sh chore: Regenerate all playbooks 2025-10-04 21:21:42 +00:00

FLUX.1 Fine-tuning with LoRA

This project demonstrates fine-tuning the FLUX.1-dev 11B model using Dreambooth LoRA (Low-Rank Adaptation) for custom image generation. The demo includes training on custom concepts and inference through both command-line scripts and ComfyUI.

Results

Fine-tuning FLUX.1 with custom concepts enables the model to generate images with your specific objects and styles:

Before Fine-tuning
Base FLUX.1 model without custom concept knowledge

After Fine-tuning
FLUX.1 model after LoRA fine-tuning with custom "tjtoy" and "sparkgpu" concepts

Overview

The project includes:

  • FLUX.1-dev Fine-tuning: LoRA-based fine-tuning using sd-scripts
  • Custom Concept Training: Train on "tjtoy" toy and "sparkgpu" GPU
  • Command-line Inference: Generate images using trained LoRA weights
  • ComfyUI Integration: Intuitive workflows for inference with custom models
  • Docker Support: Complete containerized environment

Training

1. Build Docker Image by providing HF_TOKEN

# Build the Docker image (this will download FLUX models automatically)
docker build -f Dockerfile.train --build-arg HF_TOKEN=$HF_TOKEN -t flux-training .

Note: The Docker build automatically downloads the required FLUX models:

  • flux1-dev.safetensors (~23GB)
  • ae.safetensors (~335MB)
  • clip_l.safetensors (~246MB)
  • t5xxl_fp16.safetensors (~9.8GB)

2. Run Docker Container

# Run with GPU support and mount current directory
docker run -it \
    --gpus all \
    --ipc=host \
    --ulimit memlock=-1 \
    --ulimit stack=67108864 \
    --net=host \
    flux-training

3. Train the Model

# Inside the container, navigate to sd-scripts and run training
cd /workspace/sd-scripts
sh train.sh

4. Run Inference

The inference.sh script generates 9 images with different seeds.

After training, you can generate images using the learned concepts. For example:

  • "tjtoy toy" - Your custom toy concept
  • "sparkgpu gpu" - Your custom GPU concept
  • Combine them: "tjtoy toy holding sparkgpu gpu"
# Generate images using the trained LoRA
sh inference.sh

Dataset Structure

The training data is organized in the data/ directory:

data/
├── data.toml              # Training configuration
├── tjtoy/                 # Custom toy concept images (6 images)
│   ├── 1.png
│   ├── 2.jpg
│   ├── 3.png
│   ├── 4.png
│   ├── 5.png
│   └── 6.png
└── sparkgpu/              # Custom GPU concept images (7 images)
    ├── 1.jpeg
    ├── 2.jpg
    ├── 3.jpg
    ├── 4.jpg
    ├── 6.png
    ├── 7.png
    └── 8.png

Training Parameters

Key training settings in train.sh:

  • Network Type: LoRA with dimension 256
  • Learning Rate: 1.0 (with Prodigy optimizer)
  • Epochs: 100 (saves every 25 epochs)
  • Resolution: 1024x1024
  • Mixed Precision: bfloat16
  • Optimizations: Torch compile, gradient checkpointing, cached latents

ComfyUI

ComfyUI provides an intuitive visual interface for using your fine-tuned LoRA models. The beauty of LoRA fine-tuning is that you can easily add your custom concepts to any FLUX workflow with just a single node.

1. Build Docker Image by providing HF_TOKEN

# Build the Docker image (this will download FLUX models automatically)
docker build -f Dockerfile.inference --build-arg HF_TOKEN=$HF_TOKEN -t flux-comfyui .

2. Run Docker Container

# Run with GPU support and mount current directory
docker run -it \
    --gpus all \
    --ipc=host \
    --ulimit memlock=-1 \
    --ulimit stack=67108864 \
    --net=host \
    flux-comfyui

3. Running ComfyUI

# Start ComfyUI server
cd /workspace/ComfyUI
python main.py

Access ComfyUI at http://localhost:8188

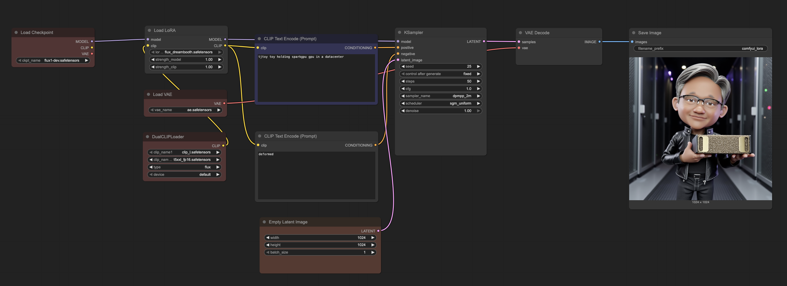
4. ComfyUI Workflow Example

ComfyUI Workflow ComfyUI workflow showing how easily LoRA can be integrated into the base FLUX model

The workflow demonstrates the simplicity of LoRA integration:

  1. Load Checkpoint: Base FLUX.1-dev model remains unchanged
  2. Load LoRA: Simply add your trained LoRA file (flux_dreambooth.safetensors)
  3. Adjust Strength: Fine-tune the influence of your custom concepts (0.8-1.2 typically works well)
  4. Generate: Use your custom trigger words (tjtoy toy, sparkgpu gpu) in prompts

This modular approach means you can:

  • Preserve base model quality: The original FLUX capabilities remain intact
  • Easy experimentation: Quickly swap different LoRA models or adjust strengths
  • Combine concepts: Mix multiple LoRA models or use them with other techniques
  • Minimal storage: LoRA files are typically 100-200MB vs 23GB+ for full models

ComfyUI Model Structure

Organize models in ComfyUI as follows:

ComfyUI/models/
├── checkpoints/
│   └── flux1-dev.safetensors          # Main FLUX model
├── vae/
│   └── ae.safetensors                 # FLUX VAE
├── clip/
│   ├── clip_l.safetensors             # CLIP text encoder
│   └── t5xxl_fp16.safetensors         # T5 text encoder
└── loras/
    └── flux_dreambooth.safetensors    # Your trained LoRA

Custom Concepts

The fine-tuning process teaches FLUX.1 to understand two custom concepts:

TJToy Concept

  • Trigger phrase: tjtoy toy
  • Training images: 6 high-quality images of custom toy figures
  • Use case: Generate images featuring the specific toy character in various scenes

SparkGPU Concept

  • Trigger phrase: sparkgpu gpu
  • Training images: 7 images of custom GPU hardware
  • Use case: Generate images featuring the specific GPU design in different contexts

Combined Usage

You can combine both concepts in prompts:

  • "tjtoy toy holding sparkgpu gpu"
  • "tjtoy toy standing next to sparkgpu gpu in a data center"
  • "sparkgpu gpu being examined by tjtoy toy"

Credits

This project uses sd-scripts repository by kohya-ss for FLUX.1 fine-tuning.