| .. | ||
| flux_assets | ||
| flux_data | ||
| workflows | ||
| Dockerfile.inference | ||
| Dockerfile.train | ||
| inference.sh | ||
| README.md | ||
| train.sh | ||
FLUX.1 Fine-tuning with LoRA
This project demonstrates fine-tuning the FLUX.1-dev 11B model using Dreambooth LoRA (Low-Rank Adaptation) for custom image generation. The demo includes training on custom concepts and inference through both command-line scripts and ComfyUI.
Results
Fine-tuning FLUX.1 with custom concepts enables the model to generate images with your specific objects and styles:
Overview
The project includes:
- FLUX.1-dev Fine-tuning: LoRA-based fine-tuning using sd-scripts
- Custom Concept Training: Train on "tjtoy" toy and "sparkgpu" GPU
- Command-line Inference: Generate images using trained LoRA weights
- ComfyUI Integration: Intuitive workflows for inference with custom models
- Docker Support: Complete containerized environment
Training
1. Build Docker Image by providing HF_TOKEN
# Build the Docker image (this will download FLUX models automatically)
docker build -f Dockerfile.train --build-arg HF_TOKEN=$HF_TOKEN -t flux-training .
Note: The Docker build automatically downloads the required FLUX models:
flux1-dev.safetensors(~23GB)ae.safetensors(~335MB)clip_l.safetensors(~246MB)t5xxl_fp16.safetensors(~9.8GB)
2. Run Docker Container
# Run with GPU support and mount current directory
docker run -it \
--gpus all \
--ipc=host \
--ulimit memlock=-1 \
--ulimit stack=67108864 \
--net=host \
flux-training
3. Train the Model
# Inside the container, navigate to sd-scripts and run training
cd /workspace/sd-scripts
sh train.sh
4. Run Inference
The inference.sh script generates 9 images with different seeds.
After training, you can generate images using the learned concepts. For example:
"tjtoy toy"- Your custom toy concept"sparkgpu gpu"- Your custom GPU concept- Combine them:
"tjtoy toy holding sparkgpu gpu"
# Generate images using the trained LoRA
sh inference.sh
Dataset Structure
The training data is organized in the data/ directory:
data/
├── data.toml # Training configuration
├── tjtoy/ # Custom toy concept images (6 images)
│ ├── 1.png
│ ├── 2.jpg
│ ├── 3.png
│ ├── 4.png
│ ├── 5.png
│ └── 6.png
└── sparkgpu/ # Custom GPU concept images (7 images)
├── 1.jpeg
├── 2.jpg
├── 3.jpg
├── 4.jpg
├── 6.png
├── 7.png
└── 8.png
Training Parameters
Key training settings in train.sh:
- Network Type: LoRA with dimension 256
- Learning Rate: 1.0 (with Prodigy optimizer)
- Epochs: 100 (saves every 25 epochs)
- Resolution: 1024x1024
- Mixed Precision: bfloat16
- Optimizations: Torch compile, gradient checkpointing, cached latents
ComfyUI
ComfyUI provides an intuitive visual interface for using your fine-tuned LoRA models. The beauty of LoRA fine-tuning is that you can easily add your custom concepts to any FLUX workflow with just a single node.
1. Build Docker Image by providing HF_TOKEN
# Build the Docker image (this will download FLUX models automatically)
docker build -f Dockerfile.inference --build-arg HF_TOKEN=$HF_TOKEN -t flux-comfyui .
2. Run Docker Container
# Run with GPU support and mount current directory
docker run -it \
--gpus all \
--ipc=host \
--ulimit memlock=-1 \
--ulimit stack=67108864 \
--net=host \
flux-comfyui
3. Running ComfyUI
# Start ComfyUI server
cd /workspace/ComfyUI
python main.py
Access ComfyUI at http://localhost:8188
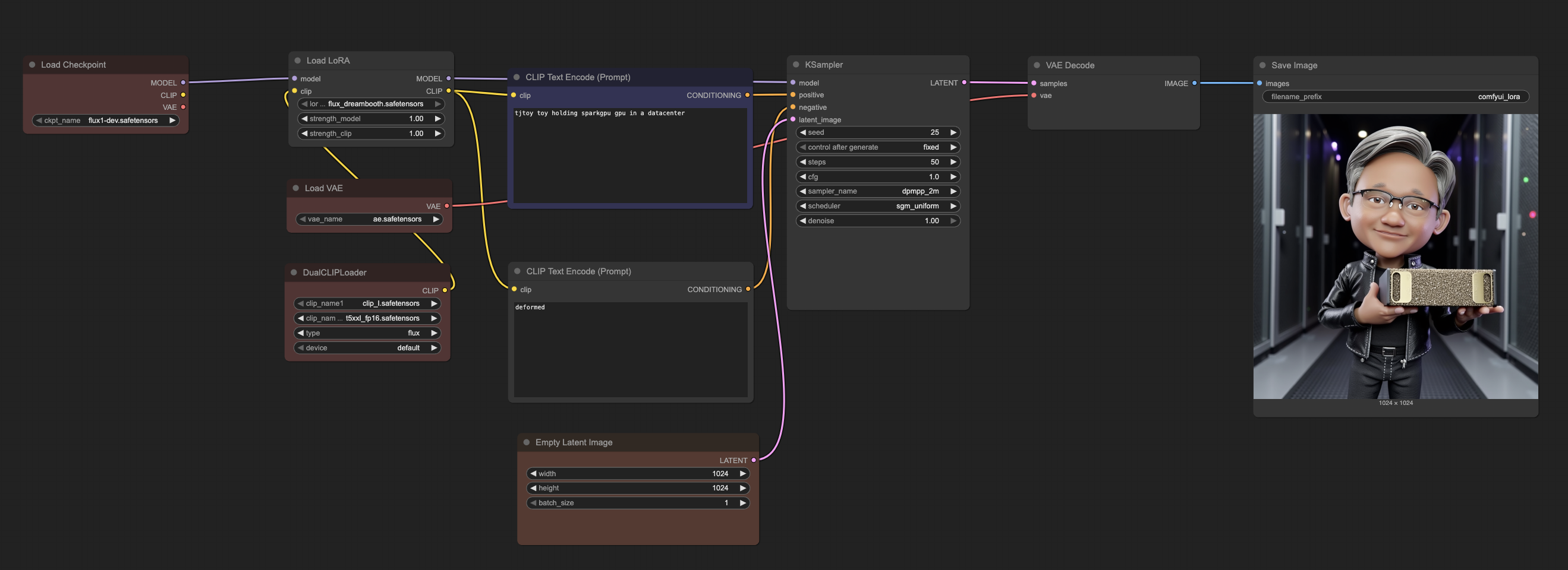
4. ComfyUI Workflow Example
ComfyUI workflow showing how easily LoRA can be integrated into the base FLUX model
The workflow demonstrates the simplicity of LoRA integration:
- Load Checkpoint: Base FLUX.1-dev model remains unchanged
- Load LoRA: Simply add your trained LoRA file (
flux_dreambooth.safetensors) - Adjust Strength: Fine-tune the influence of your custom concepts (0.8-1.2 typically works well)
- Generate: Use your custom trigger words (
tjtoy toy,sparkgpu gpu) in prompts
This modular approach means you can:
- Preserve base model quality: The original FLUX capabilities remain intact
- Easy experimentation: Quickly swap different LoRA models or adjust strengths
- Combine concepts: Mix multiple LoRA models or use them with other techniques
- Minimal storage: LoRA files are typically 100-200MB vs 23GB+ for full models
ComfyUI Model Structure
Organize models in ComfyUI as follows:
ComfyUI/models/
├── checkpoints/
│ └── flux1-dev.safetensors # Main FLUX model
├── vae/
│ └── ae.safetensors # FLUX VAE
├── clip/
│ ├── clip_l.safetensors # CLIP text encoder
│ └── t5xxl_fp16.safetensors # T5 text encoder
└── loras/
└── flux_dreambooth.safetensors # Your trained LoRA
Custom Concepts
The fine-tuning process teaches FLUX.1 to understand two custom concepts:
TJToy Concept
- Trigger phrase:
tjtoy toy - Training images: 6 high-quality images of custom toy figures
- Use case: Generate images featuring the specific toy character in various scenes
SparkGPU Concept
- Trigger phrase:
sparkgpu gpu - Training images: 7 images of custom GPU hardware
- Use case: Generate images featuring the specific GPU design in different contexts
Combined Usage
You can combine both concepts in prompts:
"tjtoy toy holding sparkgpu gpu""tjtoy toy standing next to sparkgpu gpu in a data center""sparkgpu gpu being examined by tjtoy toy"
Credits
This project uses sd-scripts repository by kohya-ss for FLUX.1 fine-tuning.