This website requires JavaScript.
Explore
Help
Sign In
sarman
/
dgx-spark-playbooks
Watch
1
Star
0
Fork
0
You've already forked dgx-spark-playbooks
mirror of
https://github.com/NVIDIA/dgx-spark-playbooks.git
synced
2026-04-26 11:53:53 +00:00
Code
Issues
Actions
Packages
Projects
Releases
Wiki
Activity
38d0b6bdfc
dgx-spark-playbooks
/
nvidia
/
flux-finetuning
/
assets
/
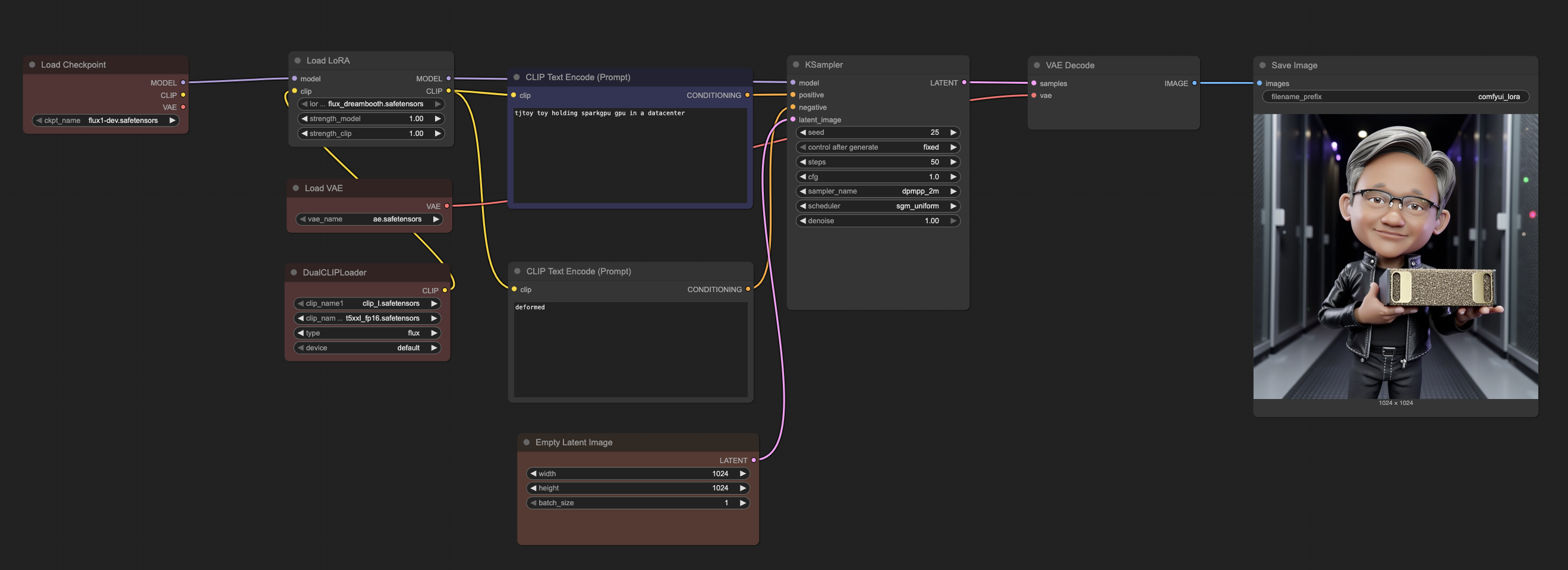
comfyui_workflow.png
GitLab CI
c76a2721b8
chore: Regenerate all playbooks
2025-10-03 20:46:11 +00:00
827 KiB
2638x960px
Raw
History